Datenverbindung auf JVerein Datenbank in MS Excel
Moderator: heiner
-
schimanski
- Beiträge: 6
- Registriert: Mittwoch 5. Februar 2020, 20:13
Datenverbindung auf JVerein Datenbank in MS Excel
Hallo,
gibt es eine Möglichkeit in Microsoft Excel eine Verbindung zu der JVerein Datenbank zu erstellen.
Ich würde gerne alle Buchungen aus der Buchhaltung schnell und komfortabel (ohne CSV Export und Import) ins Excel bekommen und dort entsprechend auswerten. Im Excel hat man ja doch die meisten Auswertungsmöglichkeiten (Diagramme, Pivottabellen, usw.)
Ich hoffe ihr könnt mir weiterhelfen.
Gruß
Stephan Thiel
Marksuhler Karneval Club
gibt es eine Möglichkeit in Microsoft Excel eine Verbindung zu der JVerein Datenbank zu erstellen.
Ich würde gerne alle Buchungen aus der Buchhaltung schnell und komfortabel (ohne CSV Export und Import) ins Excel bekommen und dort entsprechend auswerten. Im Excel hat man ja doch die meisten Auswertungsmöglichkeiten (Diagramme, Pivottabellen, usw.)
Ich hoffe ihr könnt mir weiterhelfen.
Gruß
Stephan Thiel
Marksuhler Karneval Club
-
wpein2m
- Beiträge: 134
- Registriert: Freitag 7. Oktober 2016, 18:58
- Verein: 1. TC Sankt Augustin
- Mitglieder: 320
- JVerein-Version: 2.8.15
- Betriebssystem: Windows 10 / MacOS
Re: Datenverbindung auf JVerein Datenbank in MS Excel
Hallo Stephan,
Du schreibst nicht welche Datenbank Du benutzt.
Man kann in EXCEL per ODBC Treiber z.B. auf MySQL Datenbanken zugreifen.
Ob das auch für H2 gilt weiß ich nicht!
ODBC habe ich selber nicht getestet, weil ich zumeist direkt SQL nutze!
Gruß
Wolfgang
Du schreibst nicht welche Datenbank Du benutzt.
Man kann in EXCEL per ODBC Treiber z.B. auf MySQL Datenbanken zugreifen.
Ob das auch für H2 gilt weiß ich nicht!
ODBC habe ich selber nicht getestet, weil ich zumeist direkt SQL nutze!
Gruß
Wolfgang
- DIG
- Beiträge: 478
- Registriert: Freitag 11. Januar 2013, 00:02
- Verein: Deutsch-Isländische Gesellschaft e.V.
- Mitglieder: 250
- JVerein-Version: aktuellste
- Betriebssystem: Win
- Wohnort: Krefeld
Re: Datenverbindung auf JVerein Datenbank in MS Excel
Verwende das kostenlose LibreOffice um die Daten aus JVereins Datenbank zu lesen.
Dazu gibt es ja Dokumentation....
Auch LibreOffice kann vielerei Auswertungen, Diagramme, Pivots etc. - das heißt da allerdings oft ein bißchen anders als in Excel oder steckt in anderen Menüs.
Wenn Du für die Auswertung aber unbedingt Excel verwenden willst, dann nimm LibreOffice halt nur um die Daten aus der Datenbank zu holen und übertrage dann diese mit Copy&Paste nach Excel.
LibreOffice kann übrigens mittels JBDC sowohl die H2-Datenbank öffnen aus auch auf einen MySQL-/MariaDB-Server zugreifen.
Excel kann über ODBC an einen MySQL-/MariaDB-Server dran, einen direkten Zugriff auf eine H2-Datenbank kann Excel mangels Java-Unterstützung hingegen nicht.
Dazu gibt es ja Dokumentation....
Auch LibreOffice kann vielerei Auswertungen, Diagramme, Pivots etc. - das heißt da allerdings oft ein bißchen anders als in Excel oder steckt in anderen Menüs.
Wenn Du für die Auswertung aber unbedingt Excel verwenden willst, dann nimm LibreOffice halt nur um die Daten aus der Datenbank zu holen und übertrage dann diese mit Copy&Paste nach Excel.
LibreOffice kann übrigens mittels JBDC sowohl die H2-Datenbank öffnen aus auch auf einen MySQL-/MariaDB-Server zugreifen.
Excel kann über ODBC an einen MySQL-/MariaDB-Server dran, einen direkten Zugriff auf eine H2-Datenbank kann Excel mangels Java-Unterstützung hingegen nicht.
Viele Grüße,
Carsten
Carsten
-
schimanski
- Beiträge: 6
- Registriert: Mittwoch 5. Februar 2020, 20:13
Re: Datenverbindung auf JVerein Datenbank in MS Excel
Vielen Dank für die Informationen. Ich werde also notgedrungen LibreOffice verwenden.
Re: Datenverbindung auf JVerein Datenbank in MS Excel
Hallo,
Ich habe mich gerade mit Base auf die H2 Datenbank verbunden.
Und sehe auch die Tabellen mit Inhalt.
Nur in der Tabelle Buchungen, wo ich mal schätze, da sind die Buchungen drin ist leer.
Auch in den anderen Tabellen sehe ich nicht die vielen Buchungen in JVerein (Nicht Hibiscus)
Wo liegen dei Buchungen
Grüße
Siegfried
Ich habe mich gerade mit Base auf die H2 Datenbank verbunden.
Und sehe auch die Tabellen mit Inhalt.
Nur in der Tabelle Buchungen, wo ich mal schätze, da sind die Buchungen drin ist leer.
Auch in den anderen Tabellen sehe ich nicht die vielen Buchungen in JVerein (Nicht Hibiscus)
Wo liegen dei Buchungen
Grüße
Siegfried
-
Eminenz
- Beiträge: 50
- Registriert: Freitag 26. Februar 2016, 11:58
- JVerein-Version: 2.8.15
- Betriebssystem: Mint 17.3
Re: Datenverbindung auf JVerein Datenbank in MS Excel
Hallo,
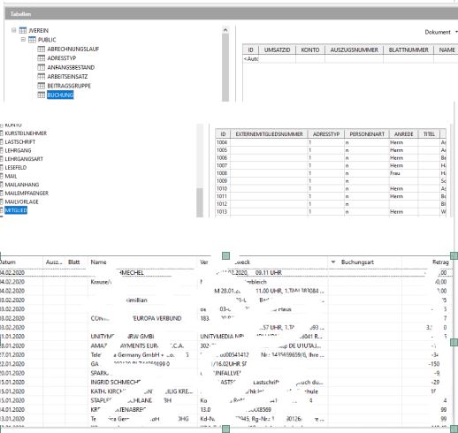
die Tabelle Buchungen gibt es bei mir nicht. Hier mal ein Bild, wie es bei mir ausschaut. Siehst du die Spaltenüberschriften (rechter Teil des Bildes) der Tabelle?
Grüße
Andreas
die Tabelle Buchungen gibt es bei mir nicht. Hier mal ein Bild, wie es bei mir ausschaut. Siehst du die Spaltenüberschriften (rechter Teil des Bildes) der Tabelle?
Grüße
Andreas
Re: Datenverbindung auf JVerein Datenbank in MS Excel
Sorry da hab ich mich verschrieben.
Natürlich heißt sie Buchung.
Aber da ist nichts drinn.
Grüße
Siegfried
Natürlich heißt sie Buchung.
Aber da ist nichts drinn.
Grüße
Siegfried
-
Eminenz
- Beiträge: 50
- Registriert: Freitag 26. Februar 2016, 11:58
- JVerein-Version: 2.8.15
- Betriebssystem: Mint 17.3
Re: Datenverbindung auf JVerein Datenbank in MS Excel
Das ist tatsächlich sehr seltsam. Also auch keine Spaltenüberschriften?
Blöde Frage: woran machst du fest, dass sie leer sind? Hast du sie mit einem Doppelklick geöffnet oder berufst du dich auf das leere Fenster rechts? Ersteres wäre der Weg.
Grüße
Andreas
Blöde Frage: woran machst du fest, dass sie leer sind? Hast du sie mit einem Doppelklick geöffnet oder berufst du dich auf das leere Fenster rechts? Ersteres wäre der Weg.
Grüße
Andreas
Re: Datenverbindung auf JVerein Datenbank in MS Excel
Hallo,
Im Bild siehst du, das in Base die Tabelle Buchung leer ist.
In Jverein ist aber ein Inhalt, siehe Bild, zu sehen.
Das finde ich auch merkwürdig.
Grüße
Siegfried
Im Bild siehst du, das in Base die Tabelle Buchung leer ist.
In Jverein ist aber ein Inhalt, siehe Bild, zu sehen.
Das finde ich auch merkwürdig.
Grüße
Siegfried
- Dateianhänge
-
- Buchungen.JPG (45.73 KiB) 18783 mal betrachtet
-
Eminenz
- Beiträge: 50
- Registriert: Freitag 26. Februar 2016, 11:58
- JVerein-Version: 2.8.15
- Betriebssystem: Mint 17.3
Re: Datenverbindung auf JVerein Datenbank in MS Excel
Hm, okay. Ich tappe hier gerade auch etwas im Dunkeln. Folgendes könntest du mal ausprobieren:
- um auszuprobieren, ob du in der richtigen Datenbank arbeitest: in Jverein ein Testmitglied anlegen. Schauen, ob das in Base als neues Mitglied auftaucht (Jverein beenden, bevor du mit Base darauf zugreifst) (es sieht ja so aus, als könntest du bei Base auf die Mitglieder zugreifen, daher das Testmitglied)
- um auszuschließen, dass es an der Vorschau liegt: In Base eine Abfrage erstellen ( Base -> Abfragen -> Abfrage in der Entwurfsansicht erstellen -> Buchung -> hinzufügen -> * -> Taste "F5" drücken)
Sorry, ist jetzt alles etwas geraten.
Grüße
Andreas
- um auszuprobieren, ob du in der richtigen Datenbank arbeitest: in Jverein ein Testmitglied anlegen. Schauen, ob das in Base als neues Mitglied auftaucht (Jverein beenden, bevor du mit Base darauf zugreifst) (es sieht ja so aus, als könntest du bei Base auf die Mitglieder zugreifen, daher das Testmitglied)
- um auszuschließen, dass es an der Vorschau liegt: In Base eine Abfrage erstellen ( Base -> Abfragen -> Abfrage in der Entwurfsansicht erstellen -> Buchung -> hinzufügen -> * -> Taste "F5" drücken)
Sorry, ist jetzt alles etwas geraten.
Grüße
Andreas